
摘要:本文针对全过程工程咨询项目的投资管控进行了深入研究,分析了工程项目投资管控的三个阶段:前期、中期和后期。前期阶段包括可行性研究、投资估算、设计概算等关键环节;中期阶段关注施工图阶段的实施计划、进度和成本控制;后期阶段则涉及项目验收、投资回报评估和运营资产管理。文章强调了项目管理能力、风险管理和控制、资金管理和成本控制、组织架构和沟通机制的重要性。A咨询公司通过大数据计算为科学决策提供参考,优化设计方案以控制成本。文章还探讨了全过程工程咨询项目投资管控面临的挑战,如土石方管理、进度延误、认质核价等问题,并提出了相应的对策和建议。本文旨在通过研究提出优化投资决策、施工阶段管理、资金控制的对策和建议,促进项目的可持续发展。关键字:全过程工程咨询;投资管控;项目管理;风险评估引言:工程项目投资管控分为三个阶段:前期包括可行性研究、投资估算、设计概算、招投标、投资决策和风险评估;中期关注施工图阶段的实施计划、进度和成本控制;后期涉及项目验收、投资回报评估和运营资产管理。工程造价形成涉及项目前期、招标控制价编制、合同签订、工程实施、结算支付等环节,其中设计概算、控制价编制和施工图预算审核是基础。施工图确定后,投标单价和总价的确定是核心环节。实施阶段造价单位需核实现场情况,与各方合作处理变更确认和结算编制。全过程工程咨询项目投资管控需重视项目管理能力、风险管理和控制、资金管理和成本控制、组织架构和沟通机制。A咨询公司参与投资决策,强调决策和设计阶段对工程造价的影响,提出利用大数据计算为科学决策提供参考。实际项目中,投资管控面临土石方管理、进度延误、认质核价等问题,需优化设计方案以控制成本。项目进度控制是全过程控制,造价全寿命期管理追求最低全寿命期造价。全过程工程咨询项目的投资管控对项目成功和投资回报至关重要,需进一步研究和探索管控方法和策略。本文旨在通过研究提出优化投资决策、施工阶段管理、资金控制的对策和建议,促进项目的可持续发展。
1.1 全过程工程咨询项目概述
全过程工程咨询项目是指在工程建设的全过程中,为业主提供从项目策划、设计、招投标、施工管理到竣工验收等各个阶段的咨询服务。这类项目的特点是服务内容全面、涉及环节多、专业性强,需要咨询团队具备跨学科的知识和丰富的实践经验。全过程工程咨询项目能够帮助业主更好地控制项目质量、成本和进度,从而提高投资效益。
1.2 全过程工程咨询项目的特点
全过程工程咨询项目的特点主要体现在其服务的全面性和专业性。首先,咨询团队需要对工程建设的每个阶段都有深入的了解和掌握,包括但不限于项目前期的市场调研、可行性研究、项目策划、设计管理,到项目实施阶段的招投标管理、施工监理、进度控制、质量监督,以及项目后期的竣工验收和后期评估。其次,全过程工程咨询要求咨询人员不仅要有扎实的专业知识,还要具备良好的沟通协调能力,以便在项目实施过程中解决各种复杂问题。此外,全过程工程咨询项目还要求咨询团队能够提供定制化的服务,满足不同业主的特定需求。1.3 投资管控的重要性
投资管控在全过程工程咨询项目中占据着至关重要的地位。有效的投资管控能够确保项目资金的合理分配和使用,避免不必要的浪费,从而保障项目的经济效益。投资管控不仅包括对项目成本的控制,还包括对项目进度和质量的监控,确保项目在预定的时间和预算内完成。通过投资管控,可以及时发现和解决项目实施过程中可能出现的问题,降低项目风险,提高投资回报率。因此,投资管控是全过程工程咨询项目成功的关键因素之一。1.4 组织架构和沟通机制
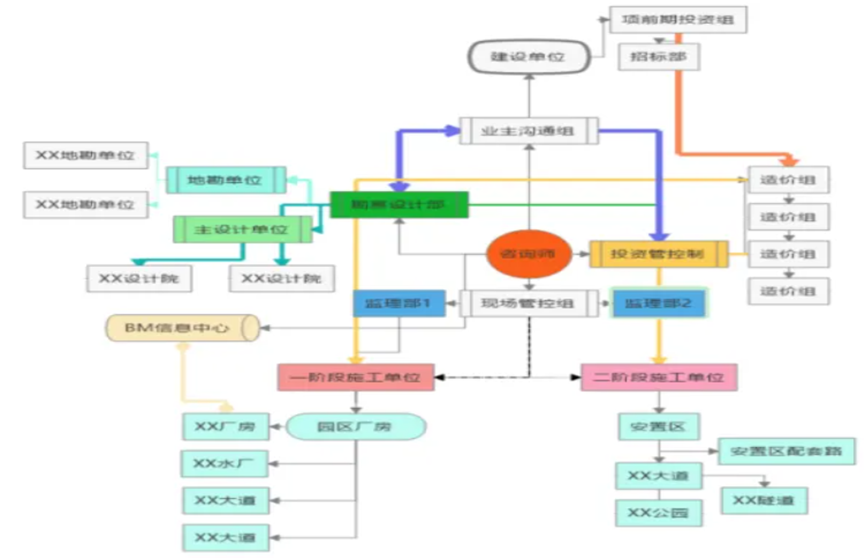
全过程工程咨询项目的组织架构通常由项目管理团队、专业咨询团队和技术支持团队组成。项目管理团队负责整体的项目规划、协调和控制;专业咨询团队则根据项目需求提供具体的技术或管理咨询;技术支持团队为项目实施提供必要的技术支持。为了确保项目的顺利进行,建立有效的沟通机制至关重要。这包括定期的项目进度会议、问题协调会议以及与业主和承包商之间的沟通渠道。沟通机制应确保信息的透明和及时传递,以便各方能够及时了解项目状态,协调解决项目实施过程中出现的问题。通过建立和维护良好的组织架构和沟通机制,可以提高项目团队的工作效率,确保项目目标的实现。图1 A公司项目组织关系图
前期投资管控是确保工程咨询项目投资效益最大化的重要阶段。在这一阶段,主要工作包括项目可行性研究、投资估算、资金筹措、风险评估和合同管理等。首先,可行性研究需要对项目进行深入分析,包括市场分析、技术评估、环境影响评估等,以确保项目的实施是合理且可行的。投资估算则需要准确预测项目所需资金,为后续的资金筹措和投资决策提供依据。资金筹措涉及确定资金来源,包括自有资金、银行贷款、投资者资金等,以及资金成本和还款计划的制定。风险评估是识别和评估项目实施过程中可能遇到的各种风险,包括市场风险、技术风险、法律风险等,并制定相应的风险应对措施。合同管理则涉及与供应商、承包商等签订合同,明确各方的权利、义务和责任,为项目顺利进行提供法律保障。前期投资管控的成功实施,为项目的顺利进行打下坚实基础。
2.2 中期投资管控
中期投资管控是项目实施过程中的关键环节,主要涉及成本控制、进度管理、质量监督和变更控制。成本控制是通过预算管理、成本分析和成本优化等手段,确保项目成本在预算范围内。进度管理则需要制定详细的项目进度计划,并通过定期检查和调整,确保项目按计划进行。质量监督是通过质量标准的制定、质量检查和质量改进等措施,确保项目成果符合预定的质量要求。变更控制是指在项目实施过程中,对可能出现的变更进行评估、批准和实施的过程,以减少变更对项目成本和进度的影响。中期投资管控需要项目团队密切协作,及时发现和解决问题,保证项目目标的实现。2.3 后期投资管控
后期投资管控主要关注项目收尾阶段的投资效益评估和项目交付。在这一阶段,需要对整个项目的投资效果进行总结和评价,包括成本效益分析、投资回报率计算等,以评估项目的整体经济效益。项目交付则涉及将项目成果移交给业主,并确保所有项目文档、资料的完整性和准确性。此外,后期投资管控还包括对项目过程中产生的经验教训进行总结,为未来类似项目的投资管控提供参考。最后,对项目团队进行绩效评估和激励,以提高团队成员的积极性和工作效率。通过有效的后期投资管控,可以确保项目顺利结束,并为公司积累宝贵的经验和知识。
3.1 项目管理能力
项目管理能力是确保全过程工程咨询项目投资管控成功的核心要素之一。它涉及项目规划、执行、监控和收尾的各个方面。首先,项目规划阶段需要明确项目目标、范围、时间表、预算和资源分配。有效的项目管理能力要求项目经理和团队成员具备清晰的沟通和协调能力,以确保所有利益相关者对项目目标和计划有共同的理解。在执行阶段,项目管理能力体现在对项目活动的组织和领导上,确保项目按照既定计划进行。这包括对项目进度的持续监控和调整,以及对项目团队成员的指导和激励。项目管理能力还要求项目经理能够有效地解决执行过程中出现的问题,确保项目目标不受影响。监控阶段是项目管理的关键环节,它要求项目经理对项目进度、成本、质量等方面进行持续的跟踪和评估。通过定期的项目评审会议和报告,项目管理能力能够确保项目始终处于正确的轨道上,并及时发现偏差,采取纠正措施。在项目收尾阶段,项目管理能力体现在对项目成果的总结和评估上。这包括确保所有项目活动已经完成,所有文档和交付物已经提交,并且项目团队已经解散。项目管理能力还包括对项目经验的总结,为未来的项目提供学习和改进的机会。风险管理和控制是全过程工程咨询项目投资管控中不可或缺的部分。它涉及识别、评估、优先排序、应对和监控项目风险的整个过程。首先,风险识别要求项目团队对可能影响项目目标的不确定因素进行系统性的搜集和分析。这包括技术风险、市场风险、法律风险、财务风险等。
在风险评估阶段,项目团队需要对识别出的风险进行定性和定量分析,以确定它们对项目目标的潜在影响和发生的可能性。这有助于项目团队对风险进行优先排序,集中资源和注意力在那些最有可能对项目产生重大影响的风险上。风险应对策略的制定是风险管理的关键环节。项目团队需要根据风险的性质和影响,制定相应的应对措施,如风险规避、减轻、转移或接受。有效的风险应对策略能够降低风险发生的概率或减轻风险带来的负面影响。最后,风险监控是确保风险管理措施得以实施并有效控制风险的过程。项目团队需要持续跟踪风险的发展情况,评估风险管理措施的有效性,并根据实际情况调整风险应对策略。这要求项目团队具备良好的沟通和协调能力,确保所有利益相关者对风险状况有清晰的认识,并能够及时做出反应。通过有效的风险管理和控制,项目团队能够最大限度地减少不确定性对项目投资的影响,确保项目投资的安全和效益。全过程工程咨询项目投资管控面临的挑战是多方面的,涉及项目管理、成本控制、风险评估等多个层面。首先,项目管理的复杂性是主要挑战之一。由于工程项目的规模庞大、参与方众多,协调各方的工作进度和质量标准,确保项目按计划推进,是一项艰巨的任务。其次,成本控制的难度也不容忽视。在项目实施过程中,可能会遇到材料价格波动、劳动力成本上升等问题,这些都可能导致项目预算超支。再者,风险评估和应对策略的制定也是挑战之一。工程项目面临的风险包括技术风险、市场风险、法律风险等,如何准确评估这些风险并制定有效的应对措施,是保证项目顺利进行的关键。
此外,信息不对称和沟通不畅也是项目投资管控中常见的问题。项目各参与方之间信息共享不充分,可能导致决策失误和资源浪费。最后,技术更新迅速,如何在项目中有效利用新技术,提高效率和质量,同时控制成本,也是现代工程咨询项目投资管控需要面对的挑战。
4.2 对策建议
针对全过程工程咨询项目投资管控的挑战,提出以下对策建议。首先,建立高效的项目管理体系,采用先进的项目管理工具和方法,如项目管理软件,以提高项目管理的透明度和效率。其次,强化成本控制机制,通过精细化管理,对项目预算进行动态监控,及时调整成本控制策略,以应对成本波动。同时,建立风险评估和管理机制,定期进行风险评估,制定应对预案,确保项目能够应对各种潜在风险。
为解决信息不对称和沟通不畅的问题,建议加强项目信息管理,建立统一的信息平台,确保项目信息的实时共享和透明化。此外,鼓励项目团队成员之间的沟通与协作,定期举行项目会议,及时解决项目实施过程中的问题。最后,对于技术更新带来的挑战,建议持续关注行业技术发展趋势,积极引入和应用新技术,同时对项目团队进行技术培训,提升团队的技术应用能力和创新意识,以技术进步促进项目投资管控的效率和质量。
参考文献:
[1] 程建国.全过程工程造价咨询项目的投资管控研究[J].[2024-08-30].[2] 黄力晴.政府投资项目全过程工程造价控制研究[J].建材与装饰,
2013(7):293-294.DOI:10.7666/d.y1225900.[3] 李思琦.工程总承包全过程投资管控咨询知识价值链构建研究[D].天津理工大学,2023.[4] 侯青芬.全过程工程咨询项目造价咨询管理研究[J].建设监理,
2024(7).[5] 郝婧.全过程工程咨询模式下的政府建设投资项目造价控制的难点及对策建议[J].建筑·建材·装饰, 2023.[6] 张超.探究全过程造价咨询在建设项目投资控制中的效果[J].中文科技期刊数据库(引文版)工程技术, 2021.[7] 陶萍,罗刚.工程咨询公司全过程造价控制研究[J].工程管理学报, 2010, 024(006):704-708.[8] 张琳.BIM技术在市政工程造价全过程管理中的应用研究[J].写真地理,
2020(19):1.